For a standard customer, most fittings in a Spec-Driven Piping Library are configured during the implementation period. However, there are many customers who wish to keep adding fittings to their Master Catalog and Specs after the implementation. Doing this is fairly easy, assuming you have CadActive's Creo App installed, see (here) if you don't. The CadActive application doesn't host any CAD data, but it will apply the needed part and feature parameters and store that metadata in our database needed for the spec-driven text files.
- Before you start, ensure your organization already has the needed core elements of Sizes, Schedules, Fitting Categories, and End Types you'll need for any fittings. If you do have these core elements, proceed to step 2. If you don't have these, add them in the 4 pages of front-end application (shown below).

- In Creo, open the fitting you're looking to incorporate into your Spec-Driven Piping Library. For this example, we will use the sample family table branch model TEE_STRAIGHT_BW.PRT. Select the "Log In" button in the CadActive ribbon and login with your credentials.

- Select the "Set Fitting Data" button in the CadActive ribbon.
Note: If the routing coordinate systems aren't named according to your organization's defined standards or oriented properly, an error will pop up. If you are an administrator or manager, you can configure the port names on the front-end application in the settings page (shown below).

- Once the routing coordinate systems are properly named and oriented, Set Fitting Data will ask permission to automatically create missing parameters on the coordinate systems - say YES to proceed. It will prompt you to create mating planes and points at the location of the entry coordinate systems - say YES to proceed. The names of the datums automatically created are also configurable in our app (shown below).


- Now, you can configure each instance in the family table through the "Set Fitting Data" GUI that opens up. The Fitting Code column is a model parameter, while the Size and EndType columns are feature parameters on the routing coordinate systems. These parameters are essential for spec-driven piping, see more information (here).
Note: By right-clicking on a cell value, you can "apply to all" and "apply to checked" to the other instances in the family table.
- Once you are ready, select "Apply" to set these parameters for the instances. Once you apply, the "Upload to Server" button at the top left will become selectable - select it.
- In the "Upload Fitting Data" GUI that pops up, you can create a new fitting family in the database and upload the metadata for the instances into it. To make a new fitting family, right click in the white space on the right and select "New Fitting Family" (shown below).

- The "Create Fitting Family" GUI will pop-up and prompt you to complete the fields.
- Fitting Code should match the Fitting Code parameter that was applied to each instance.
- Fitting Category maps to an icon in the Insert Fitting GUI within spec-driven piping, more information (here).
- Desired Name should be fairly descriptive and used to distinguish between different groups of the same fitting.
- Selection Name is what your organization's users will see when they select this fitting in Creo in the Insert Fitting GUI.
Note: A Selection Name must be 31 characters or less. You CAN use a dash (-), comma (,), apostrophe ('), forward slash (/), and a space ( ) BUT CAN NOT use a period (.) or a quote (“).
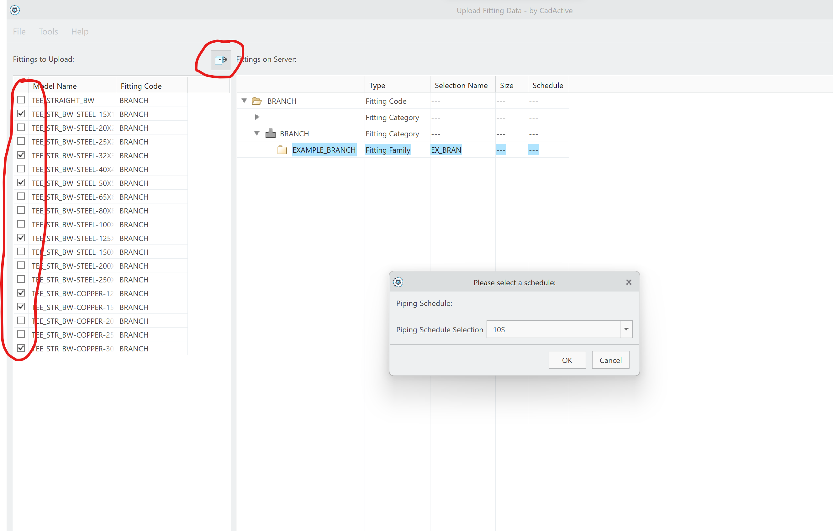
- Once the fitting family is created on the server, you can add all the family table instances to it or only a chosen set. Once you are ready to move the instance data onto the server and select the "Add Checked Fittings" button, A Piping Schedule Selection window will prompt you to choose the Schedule that should be assigned to the fitting instances.

- Once you select the Schedule, it will show the fitting instances that have been added into the fitting family.

- You can only add to the server from the Creo application. If you wish to delete or modify the instance metadata, you can do so on the front-end application by right-clicking on the family and selecting "Show in Dashboard".


- Now that the fitting metadata has been uploaded to our application, it can be added to a Spec. In the left hand menu of the CadActive Web Application, select "Piping Specs", the spec you wish to add them to, then the "Manage Fittings" button at the top right (shown below). You can also create entirely new specs from this menu.

- From there, select the filter button on the top right and type in the name of the fitting family we just created.

- All the fitting instances can be added to the spec by selecting the checkbox to the left of the name or individual fitting instances can be added by selecting the icon on the right side.


Was this article helpful?
That’s Great!
Thank you for your feedback
Sorry! We couldn't be helpful
Thank you for your feedback
Feedback sent
We appreciate your effort and will try to fix the article